
Un primo abbozzo dell'architettura logica. Si raggrauppano
le parti fisicamente vicine in sottosistemi.

Cominciano a comparire i primi dettagli, si capiscono con piu'
precisione le dipendenze tra i pezzi.

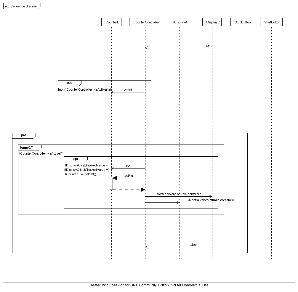
Diagramma di seguenza costruito partendo dal caso d'uso pressione pulsante start.

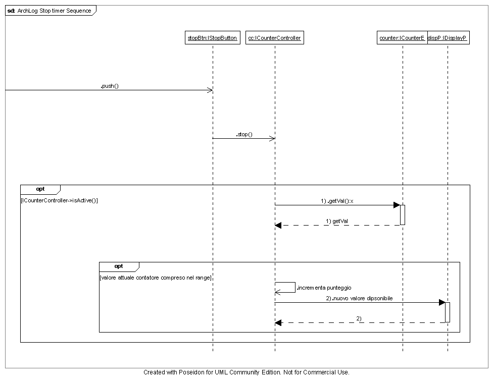
Diagramma di seguenza costruito partendo dal caso d'uso pressione pulsante stop.