Analisi del comportamento

Descriviamo il comportamento del sistema attraverso diagrammi di comportamento costruiti a partire dai casi d'uso.



Avvia conteggio, in caso venga premuto il pulsante start



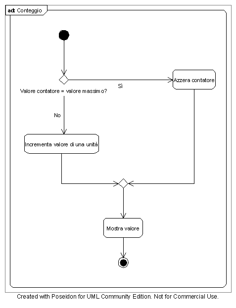
Conteggio.



Arresta conteggio, nel caso venga premuto un pulsante di stop





Valuta valore, quando è stato arrestato il conteggio, valuta se il valore è nel range stabilito o meno