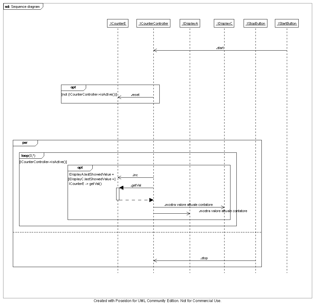
Vengono riportate le interazioni tra le parti del sistema secondo quanto emerso nella fasi precedenti dell'analisi.
|
Entità emittente |
Entità ricevente |
Aspettativa dell'emittente |
Azione del ricevente |
|---|---|---|---|
| IStartButton | GameController | nessuna | avvio conteggio |
| IStopButton | GameController | nessuna | arresto conteggio, valutazione punteggio |
| GameController | IDisplayA, IDisplayC | conferma avvenuto aggiornamento | mostra il valore_attuale del contatore |
| GameController | IDisplayP | nessuna | mostra il punteggio |
| CounterController | ICounterE | valore_attuale del contatore | getVal |
| CounterController | ICounterE | nessuna | inc |
| CounterController | ICounterE | nessuna | reset |